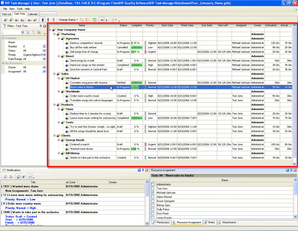
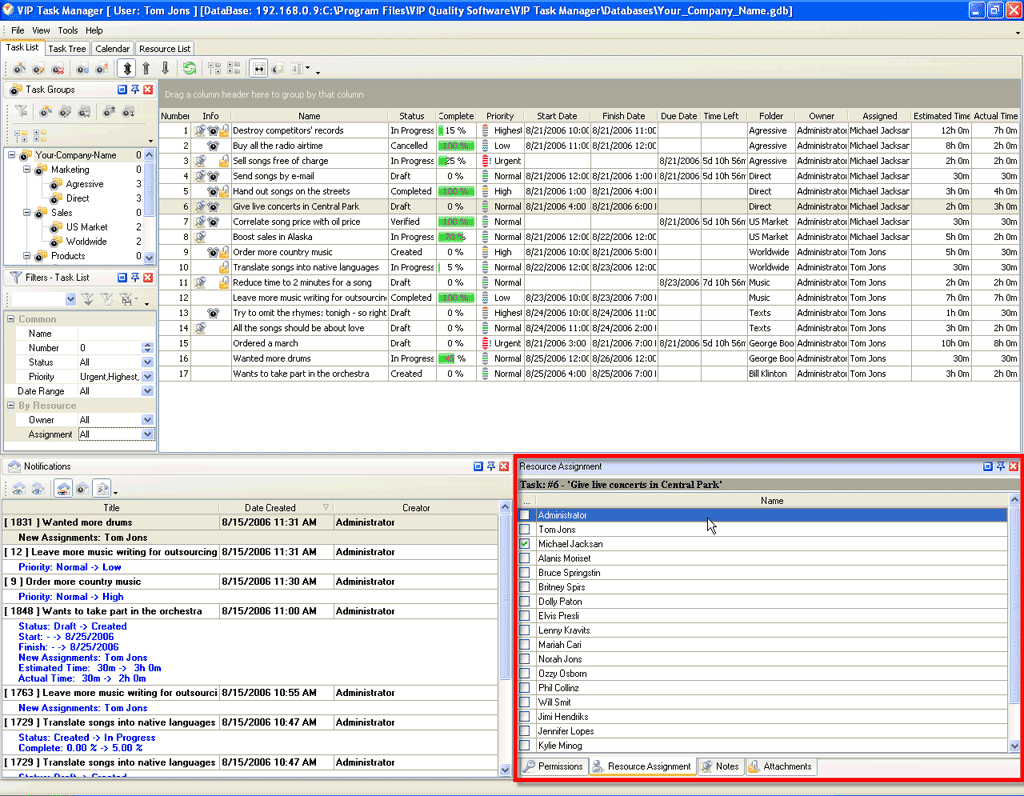
| Task Management |
|
- Assign Tasks to Task Groups
- Assign Tasks to Employees
- Set Start, Finish and Due Date & Time
- Set Estimated and Actual Time
- Set Priority and Order
- Set Status and Progress
- Set Reminder for Employees
- Attach Files and Link to WebPages
- Add Notes, Instructions, Descriptions
- Add Comments to Task
- Track Task History
|
 |
| Task List View |
|
- Create, Edit and Delete To Do Lists
- Change Tasks Priority and Order
- Group Tasks by Columns
- Sort Tasks within Columns
|
 |
| Task Tree View |
|
- Create, Edit and Delete Projects
- Set Hierarchy of Tasks and Task Groups
- Change Tasks Priority and Order
- Sort Tasks within Columns
|
 |
| Calendar View |
|
- Create, Edit and Delete Employees Schedules
- Schedule Tasks, Events, Appointments, etc
- Display Assigned and Unassigned Tasks
- Display Tasks for a Certain Time Period
|
 |
| Resource List View |
|
- Create, Edit and Delete Employees
- Group Resources by Columns
- Sort Resources within Columns
- Assign Human Resource to Roles
|
 |
Notifications Panel Video Guide |
|
- Automatically Send and Receive Notifications
- Show Unread Notifications and Notifications of Highlighted Task
- Mark Selected or All the Notifications as Read
- Show and Hide Notification Description
- Highlight Tasks on Task List, Task Tree and Calendar view
|
 |
Task Groups Panel Video Guide |
|
- Create, Edit and Delete Task Groups
- Change Task Group Order
- Set Filter by Task Group
- Expand and Collapse Task Groups
- Duplicate Task Groups
|
 |
| Notes Panel |
|
- Create, Edit and Delete Notes
- Change Font Size, Name, Style, Color in RTF Editor
- Set Text alignment
- Preview and Print Notes
|
 |
Filter Panel Video Guide |
|
- Create, Edit and Delete Filters
- Filter Tasks by Name, Number, Status, Priority
- Filter Tasks by Date or Time Period
- Filter Tasks by Owner, Assigned Resource
|
 |
| Roles Panel |
|
- Create, Edit and Delete Roles
- Assign Employees to Roles
|
 |
| Resource Assignment Panel |
|
- Assign Tasks to Employees
- Edit Employees
|
 |
| Date Navigator Panel |
|
- Select Particular Date or Dates for Display
- Highlights Dates with Scheduled Tasks
|
 |
| Attachments Panel |
|
- Upload Files to Database and Attach Links to Files or WebPages
- Open and Save Attachments
|
 |
Permission Panel Video Guide |
|
- Allow or Deny Permissions to View, Edit, Delete Tasks and Grant Permissions
- Set Permissions Inherited from Parent
|
 |
Custom Fields Video Guide |
|
- Create, Edit and Delete your own Fields
- Group, Sort and Filter by your own Fields
|
 |
Custom Workflow Video Guide |
|
- Create, Edit and Delete your own multiple Workflow
- Create, Edit and Delete your own Statuses
|
 |
Comments Panel Video Guide |
|
- Add formatted comments to Tasks
- Copy and print out comments
|
 |
| History Panel |
|
|
 |
| Watch List |
|
- Assign Resources to Notifications of Tasks assigned to certain Task Groups
- Assign Resources to Notifications of Tasks assigned to certain Resources
|
 |