Project Reporting
Task history in project reports
MS Project offers powerful project reporting tools to summarize project assignments and review the final information on project activities. You can create various reports that allow you to see project costs, track project risks and issues, review progress of assignments in personal and group to-do lists, etc. The range of reports includes project overview reports and project assignment reports. But even the most detailed report created in MS Project does not show you history of changes applied to project tasks. In fact, an opportunity to review history of task changes is important because you may need to track task changes that cause success or failure of your project.
|
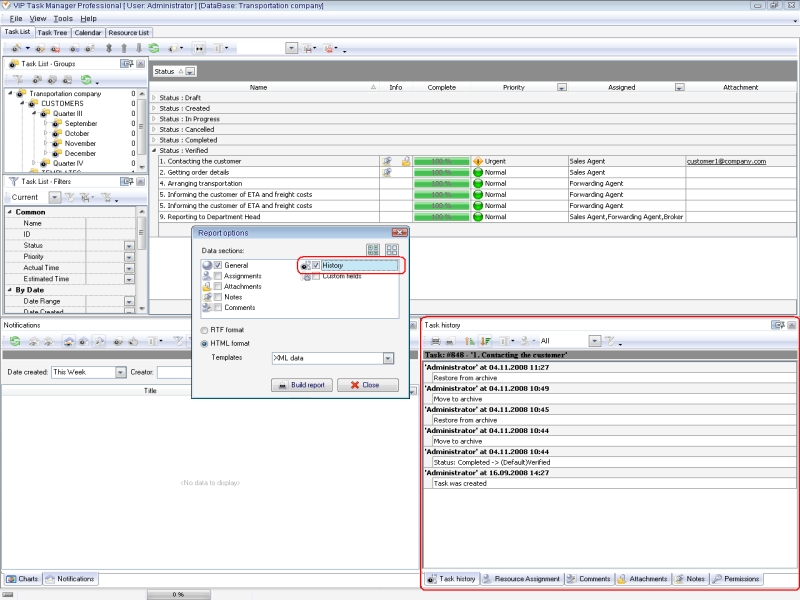
VIP Task Manager features Task History panel that logs all changes applied to tasks. The panel records any type of change, no matter whether you modify Priority, Due Date, Assignment, Notes, or Attachment of tasks. You can use the panel to track and review your project and its details. The records created in Task History panel can be included in task reports that describe your project. On the panel there is ‘Print’ option that allows printing records of task changes. |
 |
Archiving projects
MS Project lets save and store all completed projects as files on Project Server, but it doesn’t allow you to archive projects and associated information. However, project archiving can be highly important. For example, when you run several projects at one time, some of them can be completed while the rest projects are still in progress. Obviously it is better to archive the completed projects and get focused on ongoing activities. |
VIP Task Manager lets move all completed and closed projects to archive. The software features Archive mode that allows keeping completed projects separately from ongoing projects. You can manually move a completed project to Archive, as well as restore any archived project any time. The procedure of archiving/restoring projects is quick and quite simple – you do not need to make some complicated operations or access your server to archive or restore a project. The permissions management system of VIP Task Manager protects archived projects – the system denies unauthorized users to change information in archived projects, as well as move any project or its parts (tasks or groups) to Archive.
|
 |
|