|
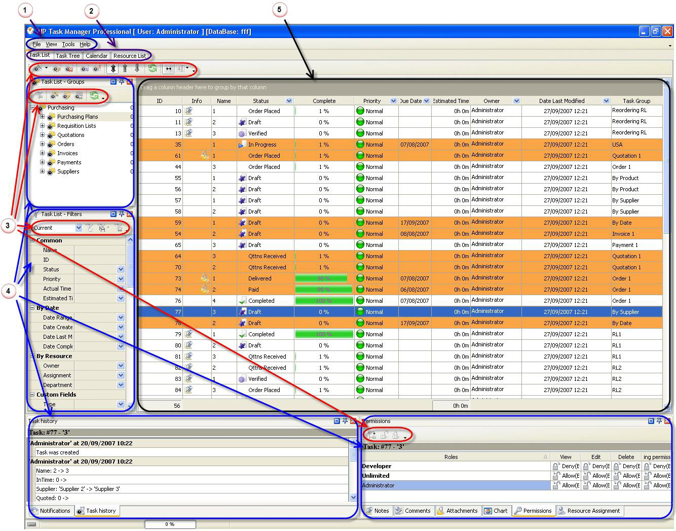
Getting familiar with VIP Task Manager Professional Interface

Main Menu provides access to main features of the program
View tabs allow shifting between Task List, Task Tree, Calendar and Resource List views
Toolbars contain commands, specific for given panel or view
Panels feature various tools for managing tasks, task groups or resources
Grid displays tasks, task groups or resources in the form of list, hierarchic structure or schedule
|